cad / capp / plm / workflow

Функциональные возможностиIMBase линейка Search/Techcard

Система управления базами данных

Как купить Заказать презентацию

Возможности IMBase

IMBase - это корпоративная система хранения и управления справочными данными, предназначенная для создания, пополнения и ведения иерархических баз данных стандартных элементов, материалов и других объектов, используемых службами предприятия.

Корпоративная справочно-информационная база

IMBase поставляется уже предварительно наполненной - это более 3000 ГОСТов и 4.000.000 записей.

IMBase поддерживает работу с системами управления базами данных Firebird, MS SQL или Oracle и обеспечивает:

  • хранение любой справочной информации;
  • санкционированный доступ;
  • широкий спектр возможностей для ведения и редактирования баз данных;
  • ограничение применяемости изделий в соответствии со стандартами предприятия;
  • мощный механизм поиска данных, в том числе поиск по индексированным полям.

Продуманная организация данных

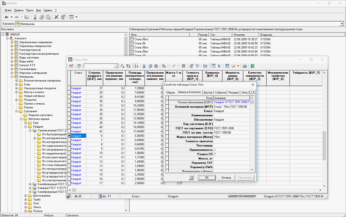
База данных IMBase логически организована как двухуровневая система с раздельным хранением данных и состоит из двух частей.

На верхнем уровне находятся каталоги. Каталог содержит набор папок и ссылок на таблицы. В записи каталога для каждой таблицы хранятся данные, которые являются общими для всех или для группы записей. Например: НАИМЕНОВАНИЕ, ОБОЗНАЧЕНИЕ, ГОСТ, МАТЕРИАЛ, ПОКРЫТИЕ и другие.

На нижнем уровне находятся таблицы типоразмеров конкретных изделий. Например, для винтов хранится информация о ДИАМЕТРЕ РЕЗЬБЫ, ДЛИНЕ ВИНТА и т.д. Данные по каждому виду изделия выделены в отдельные таблицы. Каталог содержит множество записей. Каждая запись ссылается на конкретную таблицу базы, что позволяет рассматривать каталог как справочник по всем таблицам, хранящимся в базе данных. Иногда на одну таблицу базы могут ссылаться несколько различных записей каталога. Например, винты одного ГОСТа могут иметь различные покрытия, материал или исполнение. В этом случае в каталоге имеется столько записей, сколько есть различных вариантов изделия, и все эти записи ссылаются на одну таблицу типоразмеров.


Графические изображения

Все элементы IMBase (Каталоги, Справочники, Папки, Таблицы) имеют графическое изображение, связанное с ними. Это облегчает выбор элементов из таблиц и папок, а также позволяет создавать на их базе иллюстрированные справочники и слайдовые меню.

Поддерживается работа с графическими изображениями в форматах EMF, WMF, ICO, BMP, JPG, JPEG, SLD, SLB.


Составные и вычисляемые поля

Поля таблиц могут включать в себя ссылки на данные из других полей. Это позволяет генерировать поля из значений других полей. Например, поля ДИАМЕТР и ДЛИНА используются одновременно в расчетных программах и для формирования поля ОБОЗНАЧЕНИЕ. При изменении формы записи поля НАИМЕНОВАНИЕ достаточно только переопределить правило его формирования, не меняя данные составляющих полей.

Вычисляемые поля позволяют поместить в таблицу данные, которые вычисляются в зависимости от других полей таблицы. Например, ОБЪЕМ прямоугольного изделия. Пользователь делает это поле вычисляемым по формуле ШИРИНА*ВЫСОТА*ДЛИНА. Остальное система сделает сама: произведет расчет и внесет полученное значение в соответствующую ячейку таблицы.


Данные для конструктора

База данных конструкторского назначения - это неотъемлемая часть систем проектирования Cadmech и AVS. Пользователю предоставляется вся необходимая информация по стандартным и прочим изделиям как для проектирования конструкции, так и для автоматизированного получения спецификаций и других текстовых конструкторских документов.


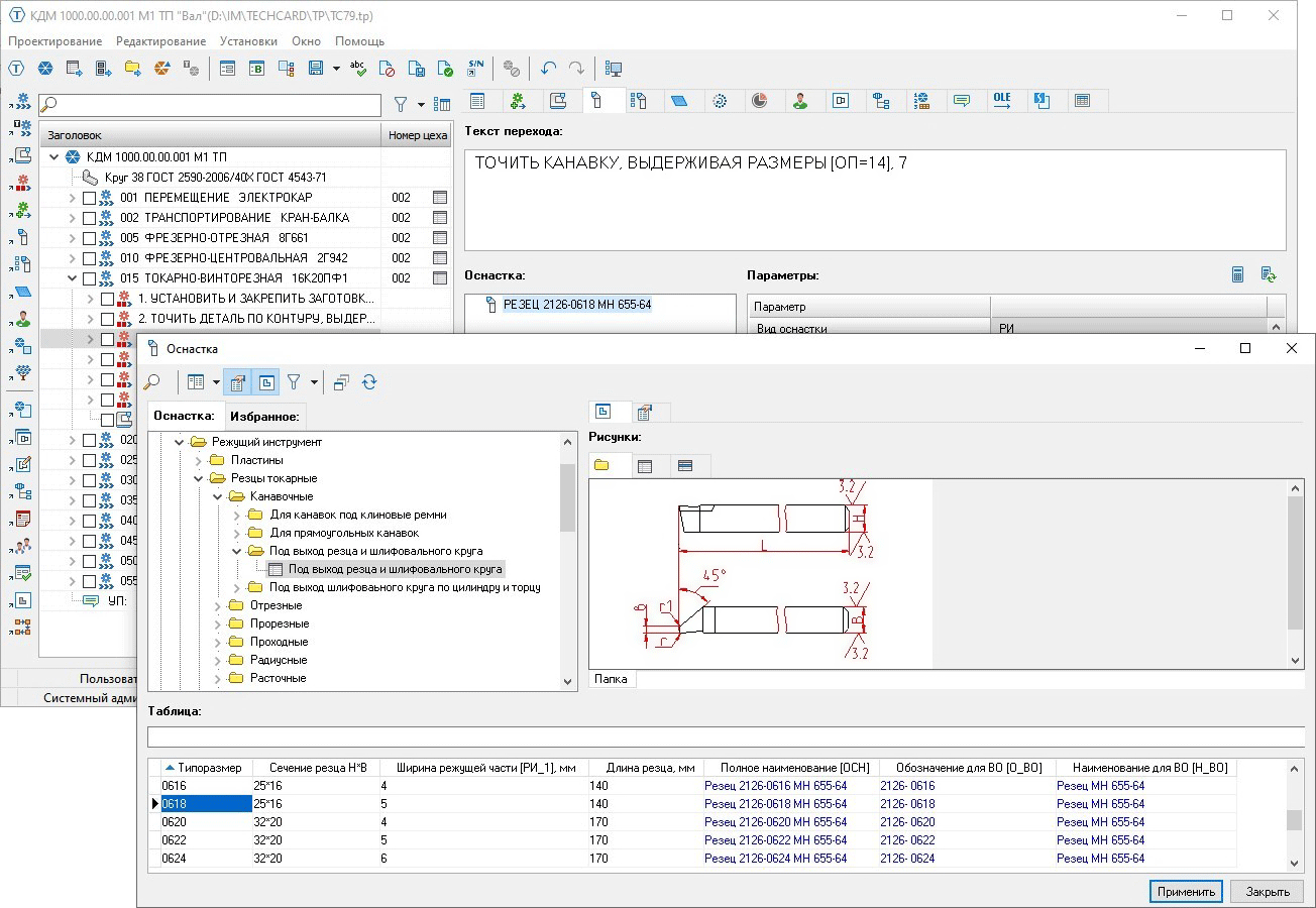
Технологическая информация

База IMBase входит в состав программных комплексов технологической подготовки производства Techcard и автоматизации разработки технологических планировок производственных цехов и участков LCAD и предоставляет пользователю следующую технологическую информацию:

  • применяемые основные и вспомогательные материалы;
  • классификатор технологических операций с выбором любых параметров;
  • иллюстрированный классификатор, паспортные данные и размещение оборудования по цехам и участкам;
  • классификатор типовых переходов;
  • иллюстрированный классификатор и анкетные данные средств технологического оснащения (приспособления, режущий, вспомогательный и измерительные инструменты) и т.д.

Материалы и сортаменты

База IMBase является источником данных для системы управления справочными данными по материалам и сортаментам IMH, которая обеспечивает просмотр и выбор необходимого материала с получением детальной информации по его химическим и физически свойствам, а также условиям применения. База содержит более 3400 наименований марок черных и цветных металлов и сплавов, марок пластмасс, покрытий, наименований клеев и т.д.


Мы используем файлы cookie для улучшения работы сайта и его взаимодействия с пользователями. Продолжая работу с сайтом, Вы разрешаете использование cookie-файлов.


Вы можете запретить сохранение cookie в настройках вашего браузера.